logo
Alauda Container Platform
logo
Alauda Container Platform
Navigation

Overview

Architecture
Release Notes

Install

Overview

Prepare for Installation

Prerequisites
Download
Node Preprocessing
Installing
Global Cluster Disaster Recovery

Upgrade

Overview
Pre-Upgrade Preparation
Upgrade the global cluster
Upgrade Workload Clusters

User Interface

Web Console

Overview
Accessing the Web Console
Customizing the Web Console
Customizing the Left Navigation

CLI Tools

ACP CLI (ac)

Getting Started with ACP CLI
Configuring ACP CLI
Usage of ac and kubectl Commands
Managing CLI Profiles
Extending ACP CLI with Plugins
AC CLI Developer Command Reference
AC CLI Administrator Command Reference
violet CLI

Configure

Feature Gate

Clusters

Overview
Immutable Infrastructure

Node Management

Overview
Add Nodes to On-Premises Clusters
Manage Nodes
Node Monitoring

Managed Clusters

overview

Import Clusters

Overview
Import Standard Kubernetes Cluster
Import OpenShift Cluster
Import Amazon EKS Cluster
Import GKE Cluster
Import Huawei Cloud CCE Cluster (Public Cloud)
Import Azure AKS Cluster
Import Alibaba Cloud ACK Cluster
Import Tencent Cloud TKE Cluster
Register Cluster

Public Cloud Cluster Initialization

Network Initialization

AWS EKS Cluster Network Initialization Configuration
AWS EKS Supplementary Information
Huawei Cloud CCE Cluster Network Initialization Configuration
Azure AKS Cluster Network Initialization Configuration
Google GKE Cluster Network Initialization Configuration

Storage Initialization

Overview
AWS EKS Cluster Storage Initialization Configuration
Huawei Cloud CCE Cluster Storage Initialization Configuration
Azure AKS Cluster Storage Initialization Configuration
Google GKE Cluster Storage Initialization Configuration

How to

Network Configuration for Import Clusters
Fetch import cluster information
Trust an insecure image registry
Collect Network Data from Custom Named Network Cards
Creating an On-Premise Cluster
Hosted Control Plane
Cluster Node Planning
etcd Encryption

How to

Add External Address for Built-in Registry
Choosing a Container Runtime
Optimize Pod Performance with Manager Policies
Updating Public Repository Credentials

Backup and Recovery

Overview
Install
Backup repository

Backup Management

ETCD Backup
Create an application backup schedule
Hooks

Recovery Management

Run an Application Restore Task
Image Registry Replacement

Networking

Guides

Configure Domain
Creating Certificates
Configure Services
Configure Ingresses
Configure Subnets
Configure MetalLB
Configure GatewayAPI Gateway
Configure GatewayAPI Route
Configure ALB
Configure NodeLocal DNSCache
Configure CoreDNS

How To

Tasks for Ingress-Nginx
Tasks for Envoy Gateway
Soft Data Center LB Solution (Alpha)

Kube OVN

Understanding Kube-OVN CNI
Preparing Kube-OVN Underlay Physical Network
Automatic Interconnection of Underlay and Overlay Subnets
Cluster Interconnection (Alpha)
Configure Egress Gateway
Configuring Kube-OVN Network to Support Pod Multi-Network Interfaces (Alpha)
Configure Endpoint Health Checker

alb

Tasks for ALB

Trouble Shooting

How to Solve Inter-node Communication Issues in ARM Environments?
Find Who Cause the Error

Storage

Introduction

Concepts

Core Concepts
Persistent Volume
Access Modes and Volume Modes

Guides

Creating CephFS File Storage Type Storage Class
Creating CephRBD Block Storage Class
Create TopoLVM Local Storage Class
Creating an NFS Shared Storage Class
Deploy Volume Snapshot Component
Creating a PV
Creating PVCs
Using Volume Snapshots

How To

Generic ephemeral volumes
Using an emptyDir
Configuring Persistent Storage Using Local volumes
Configuring Persistent Storage Using NFS
Third‑Party Storage Capability Annotation Guide

Troubleshooting

Recover From PVC Expansion Failure

Object Storage

Introduction
Concepts
Installing

Guides

Creating a BucketClass for Ceph RGW
Creating a BucketClass for MinIO
Create a Bucket Request

How To

Control Access & Quotas for COSI Buckets with CephObjectStoreUser (Ceph Driver)
Machine Configuration

Scalability and Performance

Evaluating Resources for Workload Cluster
Disk Configuration
Evaluating Resources for Global Cluster
Improving Kubernetes Stability for Large-Scale Clusters

Storage

Ceph Distributed Storage

Introduction

Install

Create Standard Type Cluster
Create Stretch Type Cluster
Architecture

Concepts

Core Concepts

Guides

Accessing Storage Services
Managing Storage Pools
Node-specific Component Deployment
Adding Devices/Device Classes
Monitoring and Alerts

How To

Configure a Dedicated Cluster for Distributed Storage
Cleanup Distributed Storage

Disaster Recovery

File Storage Disaster Recovery
Block Storage Disaster Recovery
Object Storage Disaster Recovery
Update the optimization parameters
Create Ceph Object Store User

MinIO Object Storage

Introduction
Install
Architecture

Concepts

Core Concepts

Guides

Adding a Storage Pool
Monitoring & Alerts

How To

Data Disaster Recovery

TopoLVM Local Storage

Introduction
Install

Guides

Device Management
Monitoring and Alerting

How To

Backup and Restore TopoLVM Filesystem PVCs with Velero
Configuring Striped Logical Volumes

Networking

Overview

Networking Operators

MetalLB Operator
Ingress Nginx Operator
Envoy Gateway Operator

ALB Operator

Understanding ALB
Auth
Deploy High Available VIP for ALB
Bind NIC in ALB
Decision‑Making for ALB Performance Selection
Load Balancing Session Affinity Policy in ALB
L4/L7 Timeout
HTTP Redirect
CORS
Header Modification
URL Rewrite
ModSecurity
OTel
TCP/HTTP Keepalive
ALB with Ingress-NGINX Annotation Compatibility
ALB Monitoring

Network Security

Understanding Network Policy APIs
Admin Network Policy
Network Policy

Ingress and Load Balancing

Ingress and Load Balancing with Envoy Gateway
Network Observability

Security

Alauda Container Security

Security and Compliance

Compliance

Introduction
Install Alauda Container Platform Compliance with Kyverno

HowTo

Private Registry Access Configuration
Image Signature Verification Policy
Image Signature Verification Policy with Secrets
Image Registry Validation Policy
Container Escape Prevention Policy
Security Context Enforcement Policy
Network Security Policy
Volume Security Policy

API Refiner

Introduction
Install Alauda Container Platform API Refiner
About Alauda Container Platform Compliance Service

Users and Roles

User

Introduction

Guides

Manage User Roles
Create User
User Management

Group

Introduction

Guides

Manage User Group Roles
Create Local User Group
Manage Local User Group Membership

Role

Introduction

Guides

Create Kubernetes Roles
Manage Roles After the RBAC Refactor

IDP

Introduction

Guides

LDAP Management
OIDC Management

Troubleshooting

Delete User

User Policy

Introduction

Multitenancy(Project)

Introduction

Guides

Create Project
Manage Project Quotas
Manage Project
Manage Project Cluster
Manage Project Members

Audit

Introduction

Telemetry

Install

Certificates

Automated Kubernetes Certificate Rotation
cert-manager
OLM Certificates
Certificate Monitoring
Rotate TLS Certs of Platform Access Addresses

Virtualization

Virtualization

Overview

Introduction
Install

Images

Introduction

Guides

Adding Virtual Machine Images
Update/Delete Virtual Machine Images
Update/Delete Image Credentials

How To

Creating Windows Images Based on ISO using KubeVirt
Creating Linux Images Based on ISO Using KubeVirt
Exporting Virtual Machine Images
Permissions

Virtual Machine

Introduction

Guides

Creating Virtual Machines/Virtual Machine Groups
Batch Operations on Virtual Machines
Logging into the Virtual Machine using VNC
Managing Key Pairs
Managing Virtual Machines
Monitoring and Alerts
Quick Location of Virtual Machines

How To

Configuring USB host passthrough
Virtual Machine Hot Migration
Virtual Machine Recovery
Clone Virtual Machines on KubeVirt
Physical GPU Passthrough Environment Preparation
Configuring High Availability for Virtual Machines
Create a VM Template from an Existing Virtual Machine

Troubleshooting

Pod Migration and Recovery from Abnormal Shutdown of Virtual Machine Nodes
Hot Migration Error Messages and Solutions

Network

Introduction

Guides

Configure Network

How To

Control Virtual Machine Network Requests Through Network Policy
Configuring SR-IOV
Configuring Virtual Machines to Use Network Binding Mode for IPv6 Support

Storage

Introduction

Guides

Managing Virtual Disks

Backup and Recovery

Introduction

Guides

Using Snapshots
Using Velero

Developer

Overview

Quick Start

Creating a simple application via image

Building Applications

Build application architecture

Concepts

Application Types
Custom Applications
Workload Types
Understanding Parameters
Understanding Environment Variables
Understanding Startup Commands
Resource Unit Description

Namespaces

Creating Namespaces
Importing Namespaces
Resource Quota
Limit Range
Pod Security Policies
UID/GID Assignment
Overcommit Ratio
Managing Namespace Members
Updating Namespaces
Deleting/Removing Namespaces

Creating Applications

Creating applications from Image
Creating applications from Chart
Creating applications from YAML
Creating applications from Code
Creating applications from Operator Backed
Creating applications by using CLI

Operation and Maintaining Applications

Application Rollout

Installing Alauda Container Platform Argo Rollouts
Application Blue Green Deployment
Application Canary Deployment
Status Description

KEDA(Kubernetes Event-driven Autoscaling)

KEDA Overview
Installing KEDA

How To

Integrating ACP Monitoring with Prometheus Plugin
Pausing Autoscaling in KEDA
Configuring HPA
Starting and Stopping Applications
Configuring VerticalPodAutoscaler (VPA)
Configuring CronHPA
Updating Applications
Exporting Applications
Updating and deleting Chart Applications
Version Management for Applications
Deleting Applications
Handling Out of Resource Errors
Health Checks

Workloads

Deployments
DaemonSets
StatefulSets
CronJobs
Jobs
Pods
Containers
Working with Helm charts

Configurations

Configuring ConfigMap
Configuring Secrets

Application Observability

Monitoring Dashboards
Logs
Events

How To

Setting Scheduled Task Trigger Rules
Add ImagePullSecrets to ServiceAccount

Images

Overview of images

How To

Creating images
Managing images

Registry

Introduction

Install

Install Via YAML
Install Via Web UI

How To

Common CLI Command Operations
Using Alauda Container Platform Registry in Kubernetes Clusters

Upgrade

Alauda Container Platform Registry Upgrade Guide

Source to Image

Overview

Introduction
Architecture
Release Notes
Lifecycle Policy

Install

Installing Alauda Container Platform Builds

Upgrade

Upgrading Alauda Container Platform Builds

Guides

Managing applications created from Code

How To

Creating an application from Code

Node Isolation Strategy

Introduction
Architecture

Concepts

Core Concepts

Guides

Create Node Isolation Strategy
Permissions
FAQ

Alauda Container Platform GitOps

About Alauda Container Platform GitOps

Extend

Overview
Operator
Cluster Plugin
Chart Repository
Upload Packages

Observability

Overview

Monitoring

Introduction
Install

Architecture

Monitoring Module Architecture
Monitoring Component Selection Guide
Monitor Component Capacity Planning
Concepts

Guides

Management of Metrics
Management of Alert
Management of Notification
Management of Monitoring Dashboards
Management of Probe

How To

Backup and Restore of Prometheus Monitoring Data
VictoriaMetrics Backup and Recovery of Monitoring Data
Collect Network Data from Custom-Named Network Interfaces
Isolating Monitoring Components on Kubernetes Infra Nodes

Distributed Tracing

Introduction
Install
Architecture
Concepts

Guides

Query Tracing
Query Trace Logs

How To

Non-Intrusive Integration of Tracing in Java Applications
Business Log Associated with the TraceID

Troubleshooting

Unable to Query the Required Tracing
Incomplete Tracing Data

Logs

About Logging Service

Events

Introduction
Events

Inspection

Introduction
Architecture

Guides

Inspection
Component Health Status

Hardware accelerators

About Alauda Build of Hami
About Alauda Build of NVIDIA GPU Device Plugin

Alauda Service Mesh

Service Mesh 1.x
Service Mesh 2.x

Alauda AI

About Alauda AI

Alauda DevOps

About Alauda DevOps

Alauda Cost Management

About Alauda Cost Management

Alauda Application Services

Overview

Introduction
Architecture
Install
Upgrade

Alauda Database Service for MySQL

About Alauda Database Service for MySQL-MGR
About Alauda Database Service for MySQL-PXC

Alauda Cache Service for Redis OSS

About Alauda Cache Service for Redis OSS

Alauda Streaming Service for Kafka

About Alauda Streaming Service for Kafka

Alauda Streaming Service for RabbitMQ

About Alauda Streaming Service for RabbitMQ

Alauda support for PostgreSQL

About Alauda support for PostgreSQL

Operations Management

Introduction

Parameter Template Management

Introduction

Guides

Parameter Template Management

Backup Management

Introduction

Guides

External S3 Storage
Backup Management

Inspection Management

Introduction

Guides

Create Inspection Task
Exec Inspection Task
Update and Delete Inspection Tasks

How To

How to set Inspection scheduling?

Inspection Optimization Recommendations

MySQL

MySQL IO Load Optimization
MySQL Memory Usage Optimization
MySQL Storage Space Optimization
MySQL Active Thread Count Optimization
MySQL Row Lock Optimization

Redis

Redis BigKey
High CPU Usage in Redis
High Memory Usage in Redis

Kafka

High CPU Utilization in Kafka
Kafka Rebalance Optimization
Kafka Memory Usage Optimization
Kafka Storage Space Optimization

RabbitMQ

RabbitMQ Mnesia Database Exception Handling

Alert Management

Introduction

Guides

Relationship with Platform Capabilities

Upgrade Management

Introduction

Guides

Instance Upgrade

API Reference

Overview

Introduction
Kubernetes API Usage Guide

Advanced APIs

Alert APIs

AlertHistories [v1]
AlertHistoryMessages [v1]
AlertStatus [v2]
SilenceStatus [v2]

Event APIs

Search

GitOps APIs

Core
Application
ApplicationSet

Log APIs

Aggregation
Archive
Context
Search

Monitoring APIs

Indicators [monitoring.alauda.io/v1beta1]
Metrics [monitoring.alauda.io/v1beta1]
Variables [monitoring.alauda.io/v1beta1]

Kubernetes APIs

Alert APIs

AlertTemplate [alerttemplates.aiops.alauda.io/v1beta1]
PrometheusRule [prometheusrules.monitoring.coreos.com/v1]

AutoScaling APIs

HorizontalPodAutoscaler [autoscaling/v2]

Configuration APIs

ConfigMap [v1]
Secret [v1]

Inspection APIs

Inspection [inspections.ait.alauda.io/v1alpha1]

MachineConfiguration APIs

MachineConfig [machineconfiguration.alauda.io/v1alpha1]
MachineConfigPool [machineconfiguration.alauda.io/v1alpha1]
MachineConfiguration [machineconfiguration.alauda.io/v1alpha1]

ModulePlugin APIs

ModuleConfig [moduleconfigs.cluster.alauda.io/v1alpha1]
ModuleInfo [moduleinfoes.cluster.alauda.io/v1alpha1]
ModulePlugin [moduleplugins.cluster.alauda.io/v1alpha1]

Namespace APIs

LimitRange [v1]
Namespace [v1]
ResourceQuota [v1]

Networking APIs

HTTPRoute [httproutes.gateway.networking.k8s.io/v1]
Service [v1]
VpcEgressGateway [vpc-egress-gateways.kubeovn.io/v1]
Vpc [vpcs.kubeovn.io/v1]

Notification APIs

Notification [notifications.ait.alauda.io/v1beta1]
NotificationGroup [notificationgroups.ait.alauda.io/v1beta1]
NotificationTemplate [notificationtemplates.ait.alauda.io/v1beta1]

Operator APIs

Operator [operators.operators.coreos.com/v1]

Workload APIs

Cronjob [batch/v1]
DameonSet [apps/v1]
Deployment [apps/v1]
Job [batch/v1]
Pod [v1]
Replicaset [apps/v1]
ReplicationController [v1]
Statefulset [apps/v1]
Previous PageNetworking Operators
Next PageIngress Nginx Operator

#MetalLB Operator

#TOC

#Understanding MetalLB Operator

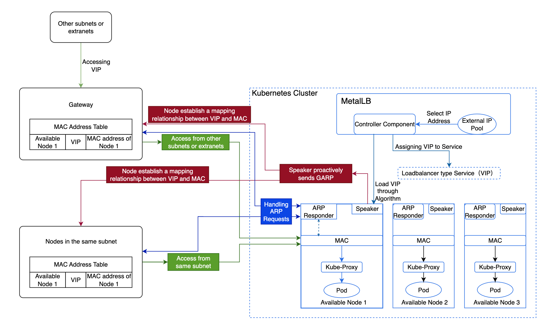
The MetalLB Operator provides a Kubernetes-native load balancer implementation for on-premises or bare-metal environments that do not have access to cloud load balancer services. It allows Service resources of type LoadBalancer to function by assigning external IP addresses to services and advertising those addresses via Layer 2 (ARP/NDP) or Layer 3 (BGP).

The Operator automates the lifecycle management of MetalLB components, including installation, upgrades, and configuration synchronization.

#Terminology

TermDescription
VIPA Virtual IP Address (VIP) is the IP address assigned by MetalLB for the LoadBalancer type internal routing, providing a unified access point for external traffic to access services within the cluster.
ARPThe Address Resolution Protocol (ARP) is utilized to map network layer IP addresses to data link layer MAC addresses.
GARPGratuitous ARP (GARP) is a special ARP request used to inform other nodes in the network about the binding of an IP address to a MAC address. Unlike normal ARP requests, GARP does not wait for responses but actively sends information across the network.
ARP ResponderA component of MetalLB responsible for responding to ARP requests by mapping the VIP to the node's MAC address. When a node needs to communicate with the VIP, it sends ARP requests to retrieve the MAC address corresponding to the VIP. Each available node has an ARP Responder that responds to these requests, mapping the VIP to the node's MAC address.
ControllerA component of MetalLB that dynamically allocates VIPs from the external address pool for LoadBalancer type internal routing. The Controller listens for creation and deletion events of internal routes in the cluster to allocate or free VIPs as required.
SpeakerA component of MetalLB that determines, based on policies or algorithms, whether nodes should host a VIP and send GARP. It ensures a certain level of balance among nodes, and when a node becomes unavailable, other nodes can take over the VIP and send GARP, thereby achieving high availability.

#Principles of High Availability in MetalLB

By default, the platform uses MetalLB's ARP mode, and the specific implementation process and principles are as follows:

  • The Controller component of MetalLB selects an IP address from the external address pool and allocates it to the LoadBalancer type internal routing as a VIP.

  • MetalLB selects an available node as the leader to host the VIP based on the algorithm, which then forwards the traffic.

  • The Speaker component on this node actively sends GARP, establishing a mapping relationship between the VIP and MAC address across all nodes.

    • Nodes within the same subnet, upon learning the mapping between the VIP and the available node's MAC address, will communicate directly with this node when accessing the VIP.

    • Nodes in different subnets will route traffic to the gateway of their subnet first, which will then forward the traffic to the node hosting the VIP.

  • When this node encounters a failure, MetalLB selects another leader to host the VIP. Then send GARP to refresh Service IP mac address, thereby ensuring high availability.

  • Upon reaching the node, Kube-Proxy forwards the traffic to the corresponding Pod.

#Algorithm for Selecting VIP Host Nodes

The election of the "leader" (the node which is going to advertise the IP) of a given loadbalancer IP is stateless and works in the following way:

  • each speaker collects the list of the potential announcers of a given IP, taking into account active speakers, external traffic policy, active endpoints, node selectors and other things.
  • each speaker does the same computation: it gets a sorted list of a hash of "node+VIP" elements and announces the service if it is the first item of the list.

This removes the need of having to keep memory of which speaker is in charge of announcing a given IP.

#Calculation Formula

The formula is: Number of external address pools = ceil(n-vip / n-node), where ceil rounds up.

Note: If using virtual machines, the number of virtual machines = Number of external address pools * n. Here, n must be greater than 2, with a maximum of one node failure allowed.

  • n-vip: Represents the number of VIPs.

  • n-node: Represents the number of VIPs a single node can handle.

#Application Example

If a company has 10 VIPs, and each available node can handle 5 VIPs, allowing for one node failure, how should the company plan the number of external address pools and available nodes?

Analysis:

A total of two external address pools and four available nodes are needed.

  • Each available node can handle a maximum of 5 VIPs, meaning one external address pool can accommodate 5 VIPs, so two external address pools are required for 10 VIPs.

  • Allowing one node failure means that each address pool must include one node hosting the VIP and one backup node, resulting in two available nodes for each of the two external address pools.

#Custom Resource Definitions

The MetalLB Operator installs and manages several CRDs under the metallb.io API group. These CRDs define how MetalLB assigns and advertises IP addresses.

CRDKindPurpose
IPAddressPoolIPAddressPoolDefines the pool of IP addresses available for load balancer services.
L2AdvertisementL2AdvertisementConfigures how IPs from pools are advertised using ARP/NDP (Layer 2).
BGPPeerBGPPeerDefines a BGP peer for MetalLB to establish routing sessions (Layer 3).
BGPAdvertisementBGPAdvertisementSpecifies which IPAddressPools are advertised over BGP and with what policies.
BFDProfileBFDProfileOptional; defines Bidirectional Forwarding Detection parameters for faster BGP failure detection.

#IPAddressPool

Defines the range(s) of IPs MetalLB can assign to Service.type=LoadBalancer.

apiVersion: metallb.io/v1beta1
kind: IPAddressPool
metadata:
  name: production-pool
  namespace: metallb-system
spec:
  addresses:
    - 192.168.10.100-192.168.10.150
  autoAssign: true
  1. One or more CIDRs or ranges.
  2. By default, MetalLB will allocate IPs from any configured address pool with free addresses. This might end up using “expensive” addresses for services that don't require it. To prevent this behaviour you can disable automatic allocation for a pool by setting the autoAssign flag to false

#L2Advertisement

Used in Layer 2 mode, where MetalLB announces the IP via ARP/NDP.

apiVersion: metallb.io/v1beta1
kind: L2Advertisement
metadata:
  name: l2-adv
  namespace: metallb-system
spec:
  ipAddressPools:
    - production-pool
  1. List of pools whose IPs will be advertised.

#BGPPeer

apiVersion: metallb.io/v1beta1
kind: BGPPeer
metadata:
  name: peer1
  namespace: metallb-system
spec:
  peerAddress: 10.0.0.1
  peerASN: 64512
  myASN: 64513
  holdTime: 90s
  keepaliveTime: 30s
  nodeSelectors:
    - matchLabels:
        alertmanager: 'true'
  1. IP address of the peer router.
  2. ASN of the peer.
  3. ASN used by MetalLB.
  4. holdTime / keepaliveTime: Optional timers for BGP sessions.
  5. You can limit peers to certain nodes by using the node-selectors attribute of peers in the configuration.

#BGPAdvertisement

Controls how IPs from pools are advertised over BGP.

apiVersion: metallb.io/v1beta1
kind: BGPAdvertisement
metadata:
  name: bgp-adv
  namespace: metallb-system
spec:
  ipAddressPools:
    - production-pool
  aggregationLength: 32
  communities:
    - no-export
  1. Which pools to advertise.
  2. Route aggregation prefix length.
  3. BGP community attributes.

#BFDProfile (optional)

Used to define BFD (Bidirectional Forwarding Detection) parameters for BGP peers.

apiVersion: metallb.io/v1beta1
kind: BFDProfile
metadata:
  name: fast-failover
spec:
  receiveInterval: 300
  transmitInterval: 300
  detectMultiplier: 3

#Constraints and Limitations

The IP resources for the external address must meet the following conditions:

  • The external address pool must be layer 2 (L2) interconnected with available nodes.

  • The IPs must be usable by the platform and cannot include IPs already in use by the physical network, such as gateway IPs.

  • There must be no overlap with the networks used by the cluster, including Cluster CIDR, Service CIDR, subnets, etc.

  • In a dual-stack environment, ensure that both IPv4 and IPv6 addresses exist simultaneously in the same external address pool, and their counts are both greater than 0. Otherwise, dual-stack LoadBalancer type internal routes will not be able to obtain external access addresses.

  • In an IPv6 environment, nodes' DNS must support IPv6; otherwise, the MetalLB plugin cannot be successfully deployed.

#Installing and Uninstalling the MetalLB Operator

The Operator can be installed through Cluster Plugin in Alauda Container Platform web console.

  1. Navigate to Administrator -> Marketplace -> Cluster Plugin
  2. Enter the keyword MetalLB.
  3. Click ⋮ then Install.
  4. When installed, click ⋮ then Uninstall.

#Upgrade the MetalLB Operator

Upgrade MetalLB Operator through upload package in Alauda Container Platform web console.

  1. Navigate to Administrator -> Marketplace -> Upload Package

Learn more about Upload Package.